secure, that’s one of those words that is capable of triggering a (usually negative) physical reaction with most people working in the security industry. Thing is, whenever someone claims secure, they usually forget to mention against what kind of threat(s) it is secure. So every once in a while I like to attempt to build something that is secure against a chosen threat model, just for the fun of the mental workout.
This blog will be about the exercise of performing a threat model of a slack bot I might build. It will not contain instructions on how to implement it, it will just be my train of thought while doing a threat model for the solution I want to build.
Most of the times it ends in the project not being finished or if I finish it people point out all kind of security issues in the solution. The latter being the main reason that I like doing these type of projects, since I’ve come to realize that somehow when you are designing a secure solution on your own, you will always end up with blind spots. While if you where to look at the same solution without building it you’d be spotting those exact same security issues. Thus you learn a lot from attempting to build a secure solution and have some else shoot some nice holes in it.
This time I decided to build a simple slack bot that would be capable of receiving a URL to an online Youtube video and download it for offline consumption. After some thinking I came to the following definition of the slack bot being secure:
-
- Hard target to casual and opportunistic attackers
- Hard target for memory corruption vulnerabilities
- When breached, constraint the attacker to pre-defined resources
So basically I want the solution to be secure against a curious user that uses the bot and decides he wants to hack it for the lulz. In addition when the attacker succeeds, I want that the attacker is only able to view / modify the information that I consider expendable. You’ll notice that I’m saying ‘when the attacker succeeds’ and not ‘if the attacker succeeds’. This is due to the fact that I always assume it will be breached, thus forcing myself to answer the question(s): “what’s the impact? can I accept it? if not, what should I mitigate?”. The other reason is of course that I’m a terrible sysadmin, and I expect myself to forget to patch stuff :( Besides the security requirements I also wanted to learn something new, so I decided I wanted to develop the bot using go.
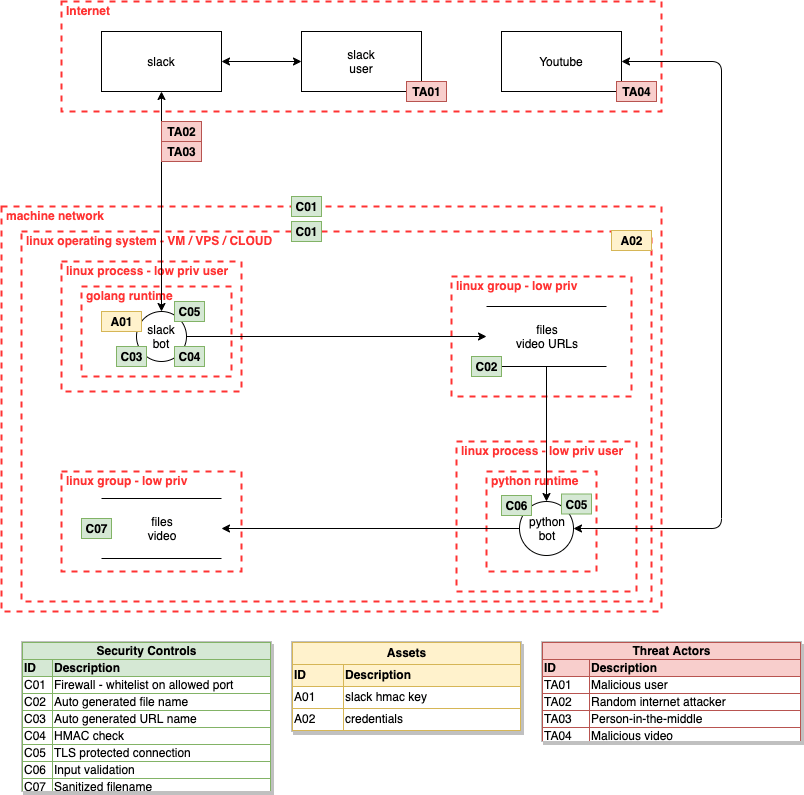
So how do you proceed to design something with the above requirements? Normally I just perform a threat model-ish approach whereby I mentally think of the assets, attacks and the corresponding security controls to mitigate those attacks, sometimes with the aid of a whiteboard. This time however I decided to give the more formal drawing of a threat model a go. So i searched around, found this awesome blog and after a short while of (ab)using draw.io I ended up with the following result:

Let’s dive into this diagram and see how to further improve the security controls or security boundaries.
TL;DR Threat modeling is a fun and useful mental exercise and aids in spotting potential attacks you might forget to secure against. Also it is 2019, we should be using seccomp and apparmor or similar technologies much more frequent.
Continue reading “Secure slack bot; An exercise in threat modeling”